Petals-SE-Flowable 1.3.0

  Name Size Last Modifier Creation Date Last Mod. Date Comment  
PNG File long-service-provider-invocation.pn...    11 kB Christophe DENEUX Oct 31, 2018 11:56:11 AM CET Oct 31, 2018 11:56:11 AM CET  
PNG File Capture d’écran 2017-10-18 à 15.50....    45 kB Christophe DENEUX Oct 31, 2018 11:56:11 AM CET Oct 31, 2018 11:56:11 AM CET  
PNG File import-wsdl-in-su-project.png    17 kB Christophe DENEUX Oct 31, 2018 11:56:11 AM CET Oct 31, 2018 11:56:11 AM CET  
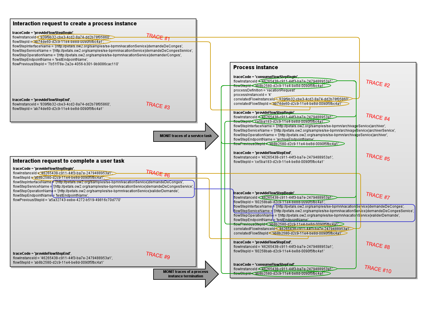
PNG File MONIT trace correlations.png    195 kB Christophe DENEUX Oct 31, 2018 11:56:11 AM CET Oct 31, 2018 11:56:11 AM CET GLIFFY DIAGRAM IMAGE
XML File MONIT trace correlations    34 kB Christophe DENEUX Oct 31, 2018 11:56:11 AM CET Oct 31, 2018 11:56:11 AM CET GLIFFY DIAGRAM, ONLY EDIT IN GLIFFY EDITOR!

Download All